53+ Mind-Blowing Sales Hacks For Your Website Strategy

website optimisation strategy hacks

Have you ever wondered why some businesses seem to have an uncanny ability to attract a flood of sales and customers? 

But some businesses struggle to make a single cent from their website?

The answer lies in the art and science of website optimisation strategy.

Now, you might be thinking…

“What’s a website optimisation strategy, and why should I even care?” 

Well, in today’s fiercely competitive online landscape, having a website isn’t enough. 

You need a website conversion optimisation strategy (CRO).

One that effortlessly attracts and converts visitors into loyal customers.

In this article, I’m going to reveal 16 little-known sales hacks that’ll give you an unfair advantage.

These proven tactics will increase your sales and transform your website into a profitable asset for your business.  

The psychology of scarcity and urgency

hotel booking page scarcity tactic
Source: Search Engine Journal

I want you to picture this: You’re walking through the grocery store, minding your own business, when you suddenly spot a tower of cookies in the aisle. 

The sign screams. 

“LIMITED EDITION. Get ’em while they last!” 

You can’t help but feel the urge to grab a box or two. 

“What if they run out and I never get to try them?”, you think.

This is the powerful effect of scarcity.

You see, when something is in short supply, we humans have a funny way of wanting it even more.

It’s like a switch flips in our minds, making us believe that we have to have it. 

It’s not just cookies, either — it can be anything, from cars to concert tickets to someone we’re attracted to.

So, how can you use this psychological trick to boost your website sales? 

Here are some tips to sprinkle a little scarcity magic throughout your site:

#1 — Limited time offers

finish your order in 15 minutes and save
Source: OptiMonk

Nothing lights a fire under people’s arses like a ticking time bomb.

Just kidding. I mean a timer. 

By offering a special deal that expires soon, you’ll have your customers scrambling to snatch it up before time runs out. 

Recent studies have found that 79% of people leave their holiday purchases until the very last minute.

You could say that it’s because their timers were running out and they knew they had a limited time left.

Just remember to be genuine about the deadline — people have good bullsh!t detectors, so never underestimate your website visitors.

#2 — Limited stock alerts

ecommerce shipping options
Source: Smashing Magazine

When your inventory is running low, let your customers know.

A simple “Only X items left!” can create a sense of urgency, encouraging people to grab the goods before they’re gone.

#3 — Exclusive access

maimun ape webpage
Example of offering exclusive access

Make your visitors feel like they’re part of an elite club.

In psychology, we call this “keeping up with the Joneses”. Making people feel like they’re elevating their social status by purchasing our stuff. 

Try offering people access to special content or products that are only available for a limited time or to a limited number of people

It’s like a secret handshake, only way cooler.

#4 — Seasonal products or services

You know those pumpkin spice lattes that everyone goes wild for every fall? 

That’s the power of seasonal scarcity — which if you think about it, can overlap with the “Keeping up with the Joneses”.

By offering products or services for a limited time each year, you’ll create anticipation and demand.

This is a popular form of marketing for most prestigious corporate events (think Tony Robbins) and special programmes.

Take Coca-Cola for example. They release all kinds of Seasonal flavours to add a little spark to their sales, like Cinnamon and Spiced Cranberry.

The magic of social proof

Social proof is the idea that if other people are into something, then it must be good. 

It’s like a stamp of approval from the masses that says, “Hey, this thing is worth your time and money!”. 

And guess what? It’s a powerful way to boost sales on your website.

This is backed by statistics. According to OptinMonster, 88% of consumers trust user reviews as much as personal recommendations.

So, how can you sprinkle some social proof fairy dust onto your site? Here are a few ways to get you started:

#5 — Testimonials

hubspot customer testimonials
Hubspot customer testimonials

Gather glowing reviews from your customers and showcase them on your site. 

Better yet, gather a bunch of screenshots of reviews to make it deliberately flawed so it’s more believable.

These real-life success stories can make visitors think, “If it worked for them, it can work for me, too” 

Just be sure the testimonials are as genuine as possible.

Again, people have pretty good BS detectors. 

Nobody wants to read a made-up story about how your product helped someone grow wings and fly.

#6 — Ratings and reviews

tourxpro reviews
Source: taggbox

Let your customers do the talking by displaying their ratings and reviews of your products or services. 

The more, the merrier.

A high average rating and a bunch of positive reviews can help your visitors feel confident in their decision to buy.

The real trick here is to display reviews that mention the most common problems your prospects are having at that moment.

#7 — Influencer endorsements

Partner with influencers in your industry who can endorse your offer. 

When someone with a strong following gives your brand a thumbs up, it can send a powerful message to potential customers. 

#8 — Social media shares and followers

Show off your social media prowess by displaying your follower counts and recent shares or mentions. 

This can help create the impression that your brand is popular and well-loved.

Of course, you’d only want to do this if you actually DO have a social media following. 

#8 — Case studies

Dive deep into the nitty-gritty details of how your product or service has helped others by sharing case studies.

These in-depth stories can offer proof that your offering truly works. 

Give your visitors the confidence to take the plunge and make a purchase with inspiring case studies that answer critical pain points or desires of your target audience.

The bandwagon effect

the bandwagon effect sketchplanation
The bandwagon effect

Imagine you’re at a sports event, and you see a wave of people all around the stadium, standing up and sitting down in perfect sync. 

It’s called “the Mexican wave,” and it’s pretty cool. 

But here’s the thing: you didn’t plan on joining in. 

Yet, when the wave comes your way, you can’t help but stand up and sit down like everyone else. 

Congratulations, you’ve just experienced the bandwagon effect.

The bandwagon effect is a psychological phenomenon where people do something just because others are doing it. 

It’s the “everybody’s doing it, so I should, too” mindset. 

You can use this powerful force to boost your website sales.

Here’s how to hop on the bandwagon and make it work for your website:

#10 — Show off your popularity

more than 250000 websites with wordpress
Source: Hubspot

People love being a part of something big and successful. 

Use numbers to your advantage. Start by displaying impressive stats like the number of customers you’ve served, products sold, or awards won. 

This can help create the impression that your brand is a winner, and everyone loves a winner.

#11 — Leverage social trends

Keep an eye on the latest trends and see how you can incorporate them into your website. 

If everyone’s talking about a certain topic or using a particular hashtag, find a way to join the conversation. 

When your brand joins a trend, it showcases your brand as being in-the-know.

#12 — Promote user-generated content (UGC)

Showcase photos, videos, or stories from your customers that are using your products or services. 

coca-cola social media posts
Source: UCraft

This not only provides social proof but also gives the impression that lots of people are already enjoying what you have to offer.

#13 — Offer incentives for referrals

refer a friend give 10 dollars, get 10 dollars
Source: Referral Candy

Encourage your customers to spread the word about your brand. 

This can be in the form of offering them rewards or discounts for referring friends and family. 

Offering incentives can help create a snowball effect, leading to more people hopping on the bandwagon.

The paradox of choice

man looking at drinks in vending machine
Source: AllinAllSpace

Here’s a perfect example to show the paradox of choice. 

It’s Friday night, and you’re all cozied up on the couch, ready to binge-watch some movies on Netflix. 

The only problem? There are just too many options.

You’ve got action flicks, rom-coms, documentaries, and even some weird alien invasion series that looks intriguing. 

Before you know it, you’ve spent an hour scrolling through the endless choices. 

The worst part? You haven’t picked a single thing to watch. 

Been there, right?

You see, while it might seem like giving people a tonne of choices is a good thing, it can actually backfire. 

Too many options can make it harder for customers to make a decision, leading to “analysis paralysis” and lost sales. 

So, how can you avoid this sneaky trap on your website? Let’s break it down:

#14 — Keep it simple

When it comes to your website design and navigation, less is more.

Make it easy for visitors to find what they’re looking for by using clear, intuitive menus and categories. 

If your site feels like a maze, you’re doing it wrong.

#15 — Limit product options

Instead of offering a smorgasbord of products or services, focus on showcasing your best offerings. 

Highlight the unique benefits of each option to help guide customers towards the one that’s perfect for them.

#16 — Bundle it up

frequently bought together website page
Source: Vitals

Create product bundles or packages that combine complementary items or services. 

This not only simplifies the decision-making process but can also encourage customers to spend more.

If you offer them a better overall value, they’d be inclined to pay more. 

#17 — Use comparisons and recommendations

getresponse affiliate program comparison
Getresponse affiliate program comparison

Help your customers narrow down their choices. 

You can do this in three different ways: 

  • Comparison charts
  • Product guides
  • or personalised recommendations based on their preferences or needs. 

This can make it easier for them to identify the best option without feeling overwhelmed.

#18 — Offer a default choice

back end of ecommerce website 1
Source: Aftership

Sometimes, people just want to be told what to do. 

By offering a “most popular” or “top-rated” option, you can give customers a starting point to make their decision. 

The best part? Top-rated products provide social proof that the choice is worth considering.

The art of “free”

You see, there’s something about the word “free” that makes our hearts skip a beat. 

It’s like a magical force that grabs our attention and opens our wallets faster than you can say “Buy one, get one free!” 

So, how can you harness the power of free to increase sales on your website? Here are some tips to get you started:

#19 — Free samples or trials

Give your customers a taste of your product or service by offering a free sample, trial, or demo. 

This not only lets them experience the value firsthand but also helps build trust in your brand.

The psychological lever that this pulls is the law of reciprocity. This helps take advantage of our social contract that we have to give back.

Just make sure your free offer is truly valuable, or you’ll risk leaving a sour taste in their mouths.

No one wants free used dirty socks.

#20 — Free shipping or returns

disney store free shipping on any order
Disney store offering free shipping on any order

Let’s be honest, nobody likes paying for shipping. 

By offering free shipping or returns, you can eliminate one of the biggest barriers to online shopping.

This also gives your customers a reason to choose you over your competitors.

#21 — Buy one, get one free (BOGO) deals

buy one get one free shopping cart webpage
Source: PickyStory

Create irresistible offers by giving customers a free item when they purchase another one. 

This not only encourages them to buy more but also creates a sense of urgency.

#22 — Free gifts with purchase

Sweeten the deal by offering a free gift when customers spend a certain amount or buy a specific product. 

This can help increase the perceived value of their purchase and make them feel like they’re getting a great bargain.

#23 — Free informational resources or content

Provide valuable content or resources, like guides, ebooks, or webinars, that your customers can access for free. 

This can help establish your brand as an expert in your industry.

And the best part? It gives your people a reason to keep coming back to your website.

The art of free sales hack can create a magnetic pull that draws customers in and keeps them coming back for more. 

Just remember to strike the right balance between giving and selling. 

After that, you’ll be well on your way to turning freebies into fantastic sales.

The decoy effect

small, medium, and large popcorn
Source: Pony

The decoy effect is a psychological trick where you introduce a third, less attractive option to make others seem more appealing. 

Here’s a perfect example of how it works.

You’re at the movies, trying to decide between a small popcorn for $3.50 and a large one for $6.50. 

It’s a tough choice, but then you notice a medium size for $6. 

Suddenly, the large popcorn seemed like an amazing deal. 

You’re getting so much more for just an extra 50 cents.

It’s like a wingman for your products, making them look better by comparison. 

So, how can you use the decoy effect to boost sales on your website? Here are some tips:

#24 — Introduce a decoy pricing option

Add a pricing tier that’s slightly less attractive than the one you want your customers to choose. 

For example, if you have a basic plan for $10 and a premium plan for $20, introduce a middle plan for $18 with fewer features. 

This can make the premium plan seem like a much better value.

Or a more popular way to do this is to make your middle option more attractive by increasing the premium to $30, and have the middle option as $15 to make it appear more valuable.

#25 — Use decoys in product comparisons

When showcasing different products, include a less appealing option to make the others stand out. 

For example, if you’re selling smartphones, you could add an older model with fewer features to make the newer models look more enticing.

#26 — Highlight decoys in promotions

Create promotional materials that emphasise the less attractive option. 

This would in turn make the other options seem like a better deal. 

For example, you could have a sale banner that says, “Buy our basic plan and get 10% off our premium plan!” 

This draws attention to the basic plan, making the premium plan seem like a steal.

#27 — Be subtle

The key to the decoy effect is not making it too obvious. 

You don’t want your customers to feel like they’re being manipulated

Instead, aim to create a gentle nudge that guides them towards the option you want them to choose.

#28 — Test and refine

The decoy effect may not work for every audience or product, so be prepared to test different options and analyse the results. 

Keep refining your strategy until you find the perfect decoy that drives the desired consumer behaviour.

The endowment effect

the endowment effect graph
Source: SlideModel

Have you ever found yourself clinging to an old pair of jeans that you haven’t worn in years, but you just can’t bring yourself to part with them? 

You might think it’s just nostalgia.

But there’s a psychological reason behind it: the endowment effect.

The endowment effect is our tendency to place a higher value on things we already own, simply because we own them. 

It’s like a spell that makes us think our stuff is worth more than it really is, even if it’s just a pair of jeans with a hole in the knee. 

And guess what? You can use this magical force to boost sales as part of your website optimisation strategy. Here’s how:

#29 — Let customers “own” it first

Give your visitors a sense of ownership before they even make a purchase. 

You can do this by offering free trials (like Amway), product customisation, or by letting them “try on” your products virtually. 

The more they feel like they own it, the more likely they are to buy (using buying signals).

#30 Showcase personal benefits

Emphasise how your product or service can make your customers’ lives better, rather than focusing on generic features. 

For example, instead of saying “Our vacuum cleaner has a powerful motor,” try “Our vacuum cleaner will make your home spotless in no time!”

#31 — Offer a money-back guarantee

contented 100% money-back guarantee page
Source: UX Planet

A money-back guarantee can help ease the fear of making a purchase by making customers feel like they have nothing to lose. 

Once they’ve bought your product and experienced the endowment effect, they’ll be less likely to return it.

The power of storytelling

There’s just something about a good story that captivates us and brings us closer together. 

Storytelling can create an emotional connection with customers; which make your customers more likely to remember your brand and make a purchase.

It’s a powerful sales hack to boost sales on your website. Here are some tips to get started:

#32 — Share your brand’s story

People love hearing the story behind a brand. 

Share your company’s history, mission, and values in a way that’s engaging and relatable. 

This will not only help customers understand what you stand for but also make them feel more connected to your brand.

#33 — Create compelling product narratives 

Instead of just listing product features, tell a story about how your product can improve your customers’ lives. 

Use humour, anecdotes, or even a fictional character to make your product more relatable and memorable.

#34 — Leverage customer stories

Highlight real-life customer stories, testimonials, or case studies to showcase results. 

This can help build trust and credibility, as well as create an emotional connection with potential buyers.

#35 — Add storytelling in visuals

Use images, videos, or interactive elements to tell a story visually. 

This can help draw visitors in and keep them engaged with your content. 

And guess what? Visitors who are engaged with your content are more likely to explore your site further and make a purchase.

#36 — Keep it authentic

The key to effective storytelling is authenticity. 

Be true to your brand’s voice and values, and don’t be afraid to show vulnerability or share your failures along with your successes. 

This can help create a stronger bond with your audience.

So start putting stories into your website strategy. 

Not only does it create an emotional connection with your customers, but it can also lead to increased sales and long-term loyalty.

The Zeigarnik effect

zeigarnik effect diagram
Source: Creative Hackers

The Zeigarnik effect is like when you’re playing a video game.

You really want to beat a level, but you have to stop because it’s time for dinner. 

Even though you stopped playing, you still remember what you were trying to do.

You can’t stop thinking about it until you go back and finish the level. 

That’s kind of how it works with the Zeigarnik effect and tasks that you haven’t finished yet.

Your brain just keeps thinking about it until you finish it.

It keeps us on our toes, urging us to tie up loose ends and find closure. 

So, how can you use the Zeigarnik effect to encourage action on your website? 

#37 — Create open loops in your content

Craft your website content in a way that sparks curiosity and leaves visitors wanting more. 

You can do this by posing questions, using cliffhangers, or teasing upcoming content. 

Just make sure to provide a satisfying conclusion or call-to-action to help your visitors find closure.

#38 — Offer progress bars or checkpoints

Help your customers visualise their progress towards a goal by offering progress bars or checkpoints. 

This can create a sense of accomplishment while also triggering the Zeigarnik effect. 

The need to complete something may encourage your visitors to complete the process.

Leverage Emotions

Emotions have a way of sticking with us. 

And if used correctly, they can be a powerful ally in your website optimisation strategy, too.

Here are a few tips to make sure you’re using emotions on your website correctly.  

#39 — Choose the right emotion

Consider which emotions best align with your brand and products.

For example, an adventure travel company might use excitement and anticipation.

And a skincare brand may focus on relaxation and self-care. Make sure your chosen emotion resonates with your target audience.

#40 — Incorporate emotional visuals

Images and videos can be incredibly effective in evoking emotions.

Use images that align with your brand’s emotional message to capture your audience’s attention.

As an example; if you’re a travel company, it’s best to use photos that are eye-catching and evoke fun and excitement. 

The framing effect

frozon yoghurt comparison
Source: Marketing Mind

The framing effect is like when you have a glass that’s half full of water. 

Some people might look at it and say “Oh, the glass is half empty” and have negative connotations about it. 

But other people might look at it and say “Oh, the glass is half full” and have positive connotations about it. 

It’s the same glass and the same amount of water, but the way it’s presented can change how people feel about it.

That’s what the framing effect is all about. 

It’s how information can be presented in different ways and make a big difference in how people think about it. 

If you’re trying to sell something on your website, you can try these tips to present your offer in a way that makes it sound like a good deal.

#41 — Highlight benefits over features

When you’re trying to sell something on your website, you want to make sure that people understand why they need it. 

For example, instead of just saying “This laptop has a 10-hour battery life”…

You could say “With this laptop, you can work all day without having to worry about finding a plug to charge it”.

That way, people can see how the laptop can help them and they might be more likely to want it. 

It’s all about telling a story and making the product sound like it can make their life better.

#42 — Use positive language

Frame your messages in a positive way. 

Instead of talking about what people might miss out on, talk about what they will get.

For example, instead of saying “Don’t miss this cool today”, say “Try this cool toy now” 

This way, people will be more excited about what they can get, instead of feeling like they might miss out on something. 

It’s like the difference between feeling happy about getting a toy, or feeling sad because you might not get one.

We’re all adults here, right?

Which one do you think will make people more likely to buy something?

#43 — Emphasise value over price

Whatever service or product you’re selling, you want to make sure people know how great it is.

Here are two ways on how to do it:

  • Find out what your unique selling proposition is.

Your USP is the unique benefit or advantage that sets your product apart from competitors. 

It’s not just about what your product does, but also why it matters to your customers. 

  • Focus on selling a solution. 

Focus on the challenges that your customers face and demonstrate how your product or service can solve them. 

Use personalisation

agoda search page
Agoda using personalisation

Let’s say you walk into a store where the salesperson greets you by name, asks about your weekend (mentioning the most specific details from your previous conversation), and already knows what you want when you walk in the door. 

Personalisation can increase sales by making your customers feel valued and understood. 

To get started, here are some ways to use personalisation.

#44 — Use customer data wisely

You should look for information about the things your ideal customer wants.

This helps you understand what they might want to see on your website.

I recommend using something like Hotjar to capture what people are doing and then reflect on that data.

Once you have the customer data, you can tailor their experience for things they might like to buy or do online. 

But always make sure you follow rules to keep their personal information safe and private. 

#45 — Address visitors by name

If a user is logged into your site or has provided their name in a form, address them by their first name in your content and communications. 

It’s a simple touch that can make a big difference in making them feel special.

#46 — Offer personalised product recommendations

Do you know when you go to a store and you see things you really like to buy? 

Imagine if the store already knew what you liked and suggested things you might like even more. 

That’s what some really profitable websites do.

They look at what you’ve looked at before and suggest things you might want to buy or look at next. 

This makes shopping more fun and you might end up buying something you really like. 

The primacy and recency effect

verywell primary effect
The primacy effect

Did you know that we tend to remember the first and last items on a list better than those in the middle? 

That’s the primacy and recency effect at work.

Just like how the first and last bites of a delicious meal linger in our memory, you can use this psychological principle to influence consumer behaviour. 

#47 — Place important content strategically

Position your most compelling content and offers at the beginning and end of your marketing assets. 

If you do, you’re putting content where it’s more likely to be remembered. 

It’s like serving up delicious appetisers and a mouth-watering dessert. 

They make the whole meal unforgettable.

#48 — Use repetition to reinforce key messages

Repeating crucial information at the beginning and end of your content can help your audience retain it better.

But make sure not to overdo it

You don’t want to sound like a broken record.

#49 — Create memorable headlines and conclusions

Make your headlines catchy and your conclusions memorable so they stand out and stay with your audience.

Don’t write generic headlines that look eerily similar to your competition. Instead, go for something unique and personalised to your guests.

And for blog articles, don’t write “Conclusion” because it just encourages lazy thinking.

Gamify your customer experience

Have you ever found yourself glued to a game on your phone, determined to beat your high score or unlock that next level?

Like Snake on the old Nokia phones.

What if I told you that you can use that same addictive power to boost engagement and drive sales on your website? 

Gamification is essential because it taps into our natural desire to achieve goals, complete tasks, and reap rewards — playing with our dopamine hits.

This experience can turn ordinary tasks into exciting and addictive urges.

#50 — Reward visitors for completing tasks

Give cool rewards like points, badges, or discounts when people do simple things like signing up for a newsletter or finishing a survey. 

#51 — Create a loyalty program with a twist

Make a fun loyalty program that gives people prizes for buying things again or telling their friends about your website.

#52 — Show progress bars for goals and rewards

Put up progress bars that show users how close they are to getting a prize or reaching a goal. 

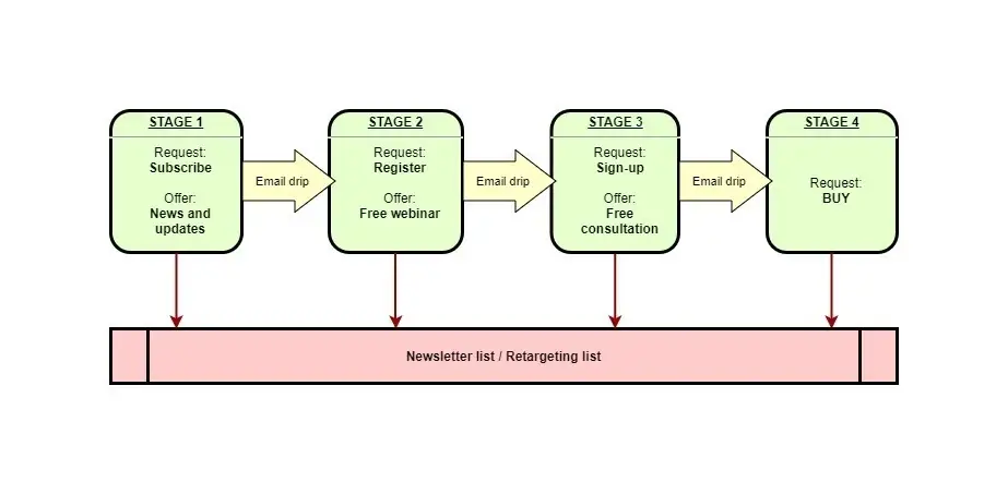
The foot-in-the-door technique

types of retargeting email lists
Source: funnelbud

Have you ever wondered why a simple request from your neighbour can turn into a series of favours? 

Like when you were asked to watch their cat for the weekend. 

And suddenly, you find yourself babysitting

That’s the foot-in-the-door technique.

This clever approach involves starting with a small request and then gradually building up to a larger one. 

Here are some ways to use the foot-in-the-door technique in website optimisation:

#53 — Start with a small ask

Request visitors to sign up for your newsletter or follow you on social media. 

This small commitment can lead to bigger actions, like making a purchase down the line.

#54 — Offer a low-cost product or trial

Present a low-cost item or a free trial to get customers to try your offer. 

Once they’ve experienced the benefits, they’ll be more likely to make larger, more expensive purchases.

#55 — Ask for a review

Ask customers to leave a review, post a photo, or share their experience on social media. 

This initial interaction can create a sense of investment in your brand.

Your customers are more likely to continue engaging and buying.

#56 — Break down complex actions into smaller steps

Don’t overwhelm visitors with a long, complicated process. Instead, divide it into easy-to-follow steps. 

As they complete each step, they’ll feel more committed and be more likely to finish the entire process (but not too many steps).

The reciprocity principle

the law of reciprocity illustration
The law of reciprocity

When someone does something nice for us, we feel compelled to do something nice for them in return.

The same applies to your website’s visitors. 

If you offer them something of value, they’re inclined to give something back.

And that’s usually a purchase. 

You can start using the reciprocity principle to your website by doing these things.

#57 — Offer freebies or samples

Give your customers a taste of your product or service for free. 

This gesture of goodwill can make them feel more inclined to return the favour by making a purchase.

#58 — Provide valuable content

Share useful and informative content like blog posts, guides, or webinars. 

When customers feel they’ve gained valuable knowledge from your site, they’re more likely to make a purchase as a way of saying “thanks.”

#59 — Offer exceptional customer support

Go above and beyond in helping your customers, whether it’s through live chat, email, or social media. 

When they feel valued and well taken care of, they’ll be more inclined to commit to you. 

#60 — Celebrate customer milestones

Acknowledge your customers’ special occasions. 

This could be for birthdays or anniversaries, with a personalised message or a small gift. 

Trust me, they’ll appreciate the gesture and you’ll get rewarded. 

Start utilising these website optimisation strategies

In our super competitive online world today, using strong website optimisation strategies is a must. 

The sales hacks that we just shared with you will help you stand out and beat your competition. 

They are highly effective at turning visitors into loyal customers. 

So, what are you waiting for? 

Give these hacks a try on your site and watch your sales soar to new heights.

Josiah is a multi-award-winning digital marketing consultant and former journalist for the Australia Times. He now helps 6-7-figure brands as a Fractional CMO to generate predictable leads and sales growth.​

Contents
Table of Contents
Discover how to 2x, 5x, or even 10x your sales without changing what you sell...
This brand-new FREE report reveals the fastest and simplest way to explode your sales without being salesy.

OR